Online 300-420 Exam Questions Are Valid For Designing Cisco Enterprise Networks (ENSLD)

Online 300-420 Exam Questions Are Valid For Designing Cisco Enterprise Networks (ENSLD)

When do you need to take and pass 300-420 Designing Cisco Enterprise Networks (ENSLD) certification exam? Cisco certification 300-420 ENSLD exam is one of the CCNP Enterprise concentration exams, which mainly tests your knowledge of enterprise design. So when come for CCNP Enterprise certification, you can choose to take and pass 350-401 ENCOR and 300-420 ENSLD exams. Online 300-420 exam questions are valid with the real and accurate exam questions and answers for your Designing Cisco Enterprise Networks (ENSLD) exam. You need to read Cisco 300-420 exam questions carefully to make sure you can answer actual Cisco 300-420 ENSLD exam in the first attempt.

First to read Designing Cisco Enterprise Networks (ENSLD) 300-420 free questions for checking.

Page 1 of 3

1. Which two statements about VRRP advertisements are true? (Choose two.)

2. An engineer must design a solution to connect a customer to the Internet. The solution will include a Layer 3 circuit with a CIR of 50 Mbps from the service provider. The hand-off from the provider's switch to the customer's router is 1Gbps.

Which solution should the engineer include to prevent potential issues with choppy voice traffic?

3. An engineer is working for a large cable TV provider that requires multiple sources streaming video on

different channels using multicast with no rendezvous point.

Which multicast protocol meets these

requirements?

4. DRAG DROP

Drag and drop the characteristics from the left onto the telemetry mode they apply to on the right.



5. A company is using OSPF between its HQ location and a branch office. HQ is assigned area 0 and the branch office is assigned area 1. The company purchases a second branch office, but due to circuit delays to HQ, it decides to connect the new branch office to the creating branch office as a temporary measure. The new branch office is assigned area 2.

Which OSPF configuration enables all three locations to exchange routes?

6. A customer requests a VPN solution to connect multiple sites with the company headquarters. All the sites use the same IP subnet. The engineer plans to use VPLS.

Which solutions must the engineer include in the design?

7. Company A recently acquired another company. Users of the newly acquired company must be able to access a server that exists on Company A’s network, both companies use overlapping IP address ranges.

Which action conserves IP address space and provides access to the server?

8. An architect is creating a migration strategy for a large organization in which the choice made by the application between IPv6 and IPv4 is based on the DNS request.

Which migration strategy does the architect choose?

9. Which two best practices must be followed when designing an out-of-band management network? (Choose two.)

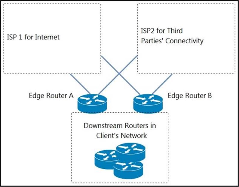
10. Refer to the exhibit.





EIGRP has been configured on all links. The spoke nodes have been configured as EIGRP stubs, and the WAN links to R3 have higher bandwidth and lower delay than the links to R4.

When a link failure occurs at the R1-R2 link, what happens to traffic on R1 that is destined for a subnet attached to R2?